3月25日8点起,“上海市义务教育入学报名系统”(网址:shrxbm.edu.sh.gov.cn)正式上线,为全市适龄儿童、少年的家长以及各区招生工作提供便利服务。

2020年“入学报名系统”继续和“中国上海一网通办”实现信息联动。家长访问市政府网站(www.shanghai.gov.cn)上的“一网通办”栏目,也可登录和查看孩子报名入学的相关信息。



通过“上海市义务教育入学报名系统”,适龄儿童、少年的家长可及时了解市教委公布的招生政策和政策问答、各区教育行政部门公布的义务教育阶段学校招生入学实施办法、划片招生方案等,进行网上报名,查询子女入学相关信息等。
“幼升小报名信息查询(公办、民办)”模块何时开通、可以查哪些信息?“小升初报名信息查询(公办、民办)”模块何时开通、可以查哪些信息?关于上海市义务教育入学报名系统,这7个问题早知道!详见↓↓
1.本平台对操作系统与浏览器有什么要求?
(1)本平台支持WindowsXP、Windows7、Windows8、Windows8.1、Windows10、Mac OSX 10.9及以上、iOS操作系统。
(2)本平台支持IE9、IE10、IE11、Microsoft Edge、Chrome、Firefox、Opera、Apple Safari、QQ浏览器。
如您的机器操作系统或浏览器版本较低,建议做相应的升级。
2.如何在这个平台查询今年的招生政策?
您可在本平台的“上海市招生政策”模块及时了解市教委公布的招生政策、入学流程、招生政策问答,也可在“各区招生政策”模块查看各区教育行政部门公布的义务教育阶段学校招生入学实施办法、划片招生方案、服务网站、服务电话等信息。
3.“幼升小报名信息查询(公办、民办)”模块何时开通?
“幼升小报名信息查询(公办、民办)”模块将于4月8日上午8:00开通,您完成孩子入学信息登记后,可通过信息登记时填写的监护人手机号码获取“上海基础教育”发出的短信,短信中会告知您登录“上海市义务教育入学报名系统”的用户名以及初始密码,到那时您就可以登录此模块查询“幼升小”的相关信息。

4.“幼升小报名信息查询(公办、民办)”模块可以查哪些信息?
“幼升小报名信息查询(公办、民办)”模块主要为家长提供如下信息服务:儿童入学信息登记成功通知,公办小学报名完成通知或民办小学报名完成通知、民办小学电脑随机录取结果、调剂志愿录取结果及公办小学入学通知。

5.“小升初报名信息查询(公办、民办)”模块何时开通?
“小升初报名信息查询(公办、民办)”模块将于4月2日上午8:00开通,您在孩子就读小学完成孩子入学信息核对后,可通过输入孩子的“学生证号(学籍副号)”、“学生姓名”、信息核对时预留的“手机号码”、“手机验证码”进行登录并查看“小升初”的相关信息。

6.“小升初报名信息查询(公办、民办)”可以查哪些信息?
“小升初报名信息查询(公办、民办)”模块主要为家长提供如下信息服务:民办初中报名成功通知、民办初中电脑随机录取结果、调剂志愿录取结果以及公办初中入学通知。
7. 手机短信通知和网站查询模块的通知有区别吗?
我们将通过手机和网站两种途径发送与您孩子招生入学有关的通知,您可以通过任何一种方式进行查询。您收到的手机通知与“幼升小报名信息查询(公办、民办)”或“小升初报名信息查询(公办、民办)”模块查看到的实际内容是一致的。
相关链接
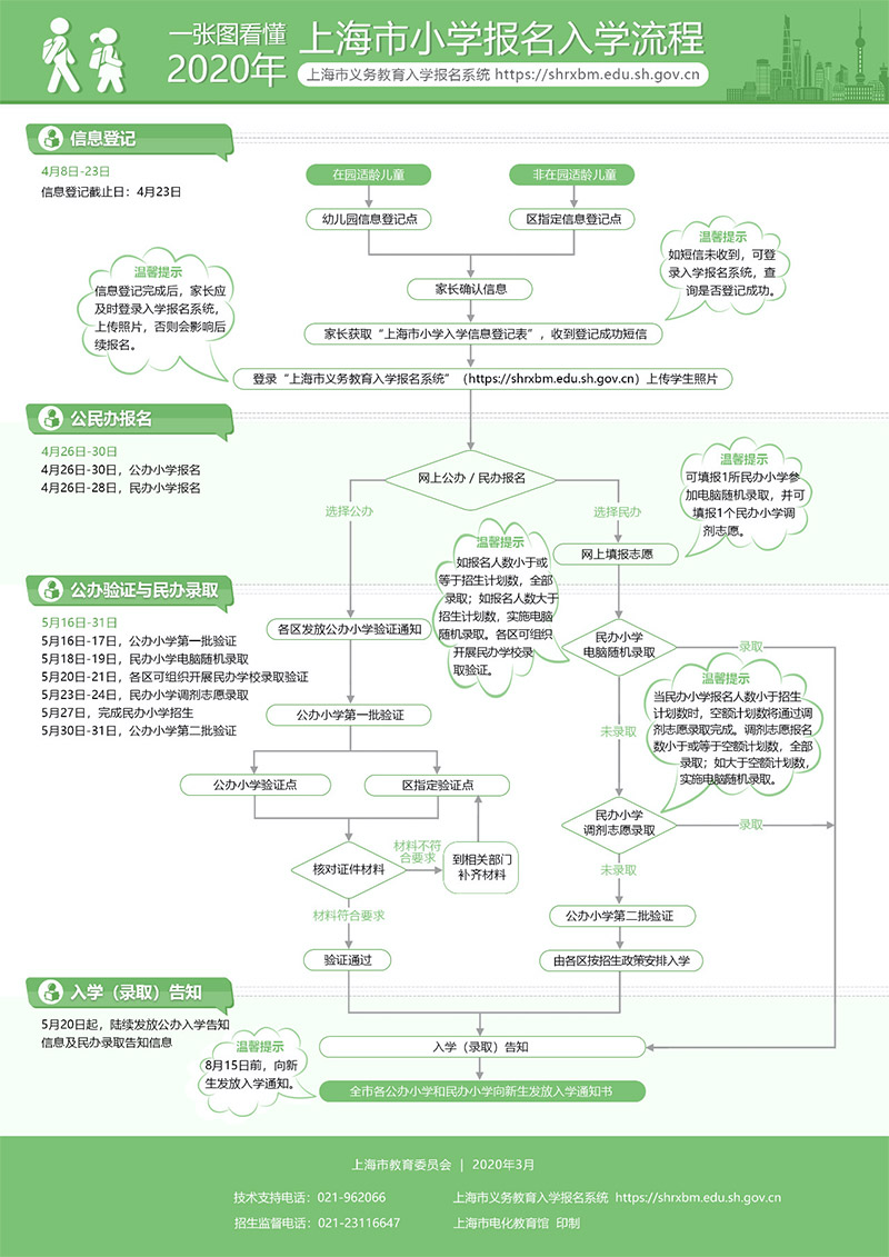
一图看懂!2020年上海市小学报名入学流程

一图看懂!2020年上海市初中报名入学流程



为方便家长查阅相关信息,2020年政务微信公众号“上海教育”(SHMEC-xwb)的“教育大厅”继续开列“义务教育入学报名”菜单,一键查看义务教育招生信息。


